How to anti-debugging in PC Games

Sept. 16, 2025
None

As the PC gaming market continues to heat up, it is accompanied by an increasingly severe problem of Cheat through third-party software. Due to the complex nature of PC operating environments and the ease with which users can obtain elevated privileges, the security challenges faced by games are significantly more severe compared to mobile platforms.

Observations indicate that PC game cheating often employs a combination of static analysis and dynamic debugging. Hackers identify code logic and vulnerabilities within it to further develop cheats and hacks. This article will focus on analyzing the principles of the widely used x64dbg dynamic debugger and propose solutions.

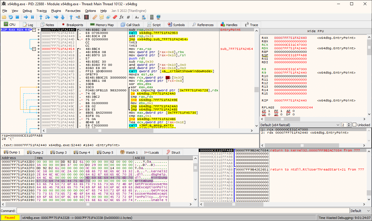
x64dbg is an open-source, free dynamic disassembler debugger capable of disassembling, debugging, and analyzing applications across various versions of Windows. Due to its powerful disassembly engine, it enables analysis and debugging without source code, making it frequently exploited by Game Black/Gray Industry to hack games and create cheats.


X64dbg User Interface

x64dbg recognizes thousands of functions frequently used in C and Windows, annotates their parameters, and automatically analyzes strings within function process loop statements, significantly lowering the barrier to game hack.

Compared to the traditional Ollydbg debugger, the x64dbg debugger supports both x86 and x64 architectures. It features advanced capabilities such as memory mapping, data tracing, disassembly, and code graphing. Built on an open-source design with a robust plugin system, x64dbg has grown increasingly powerful through contributions from numerous developers in the hack community.


Ollydbg User Interface

Given the complexity of cheating in client-based games, ensuring game security undoubtedly poses a comprehensive challenge to the capabilities of game protection solutions. JikGuard addresses the security challenges faced by client-based games by providing mature, comprehensive, and customized solution strategies. This protection solution has been integrated into multiple popular games and has demonstrated outstanding protection capabilities.

Anti-debugging feature

Prevent cheater from debugging the game and block static or dynamic analysis of the game. Upon detecting debugging tools such as x64dbg or Ollydbg, the game will immediately crash.

Anti-hack feature

JikGuard employs proprietary virtualization and packing technology to deeply encrypt game engines, code, and resources, safeguarding game code against tampering.

Anti-cheat Features

A comprehensive anti-cheat solution covering all scenarios of PC games, featuring multiple features including injection blocking, anti-memory modification, and anti-speed manipulation. It effectively neutralizes all types of cheats and their variants, delivering robust protection.

Anti-Virtual Environment

JikGuard's exclusive solution precisely identifies various virtual environments. Upon detecting a virtual environment, it can immediately crash or report for handling.

Communication Protocol Protection

JikGuard provides data verification features, enabling precise validation of game upload and download data to ensure the security of game communication protocols.

JikGuard.com, a high-tech security service provider focusing on game protection and anti-cheat, is committed to helping game companies solve the problem of cheats and hacks, and providing deeply integrated encryption protection solutions for games.

Explore Features>>